Перейти к содержанию
  • Поддержите наш проект на Boosty и получите доступ ко всем премиум сборкам
    Получить доступ к премиум сборкам
    Мы приносим в этот мир счастье и радость, ваша помощь нам жизненно необходима.
Издатель

SexFall 9 Большая сборка лучших обычных и секс модов для Fallout 4

Рекомендуемые сообщения

SexFall 9 Большая сборка лучших обычных и секс модов для Fallout 4


SexFall 9 Большая сборка лучших обычных и секс модов для Fallout 4


От 10 ноября 2023


Сборка ориентирована строго на взрослых игроков, и имеет откровенное сексуальное содержание 18+!


Сборка модов SexFall 9 добавляет в игру Fallout 4 дополнительный контент откровенно взрослого содержания. Позволяет игроку вступать в реальные сексуальные отношения с персонажами игры с полной визуализацией интимного процесса.

 

Интимная связь между мужчинами и женщинами это естественный аспект человеческой жизни, которого так не хватает в компьютерных играх. Сборка модов SexFall 9 решает эту проблему и отправит вас в мир реального секса и удовольствий. Вас ждут распутные и неприступные девушки, мечтающие чтобы вы им открыли полную свободу секса без границ. В этой игре вы сможете реализовать и визуализировать любые сексуальные фантазии.

 

Сборка модов SexFall 9 не ограничивается одним лишь сексом. В ней так же присутствует большой набор модификаций расширяющих обычный геймплей. Внедрены новые сюжетные линии. Улучшены возможности строительства поселений и крафта предметов. Улучшено визуальное представление игрового мира, что делает игру более реалистичной и красивой. 

 

Fallout 4 это компьютерная постапокалиптическая ролевая игра, разработанная компанией Bethesda Game Studios. В игре игроку предоставляется свобода выбора и исследования открытого мира. Когда в мире началась ядерная война, главная героиня со своим мужем и младенцем успела скрыться в подземном убежище. Там их погрузили в криогенный сон. Спустя 200 лет она выбирается из убежища и узнает, что ее мужа убили а [***] похитили, а все жители убежища погибли.

С этого момента игроку предлагается начать экспансию нового мира. Секс-экспансию...


Требуемая версия игры: строго - Fallout 4 - 1.10.163.0 с 6 или 7 DLC. Репак только от Xatab. Другие версии несовместимы!

Официальные текстурные паки не совместимы со сборкой!

Игра в Steam не подходит для этой сборки!

Найти игру для этой сборки можно здесь>>>


 

Инструкция по установке

Полное описание

 

🔴Перекачайте заново приложение AML чтобы оно не сообщало об ошибке файла сборки.

 

Внимание!!! Не забывайте строго следовать требованиями инструкции по установке!

А именно:

  • Установите системные компоненты
  • Установить и запустить чистую игру
  • Репак запустить со всех ярлыков и с лаунчера игры
  • Загружать только сохранение из сборки

 


СБОРКА НЕСОВМЕСТИМА С МОДАМИ Sim Settlements и Sim Settlements 2. МОД ГАРАНТИРОВАННО ЛОМАЕТ СБОРКУ В ЧАСТИ AAF СОСТАВЛЯЮЩЕЙ, А ТАКЖЕ ЕМУ БУДУТ МЕШАТЬ СТРОИТЕЛЬНЫЕ МОДЫ ИЗ СБОРКИ.

СБОРКА НЕСОВМЕСТИМА С МОДОМ Load Accelerator

Ни в коем случае не добавляйте эти моды в сборку!

 

🟡🟡 Особое внимание!!! Пути к папкам игры и папке сохранений не должны содержать нелатинских символов. У папки C:\Users\ИМЯ ПОЛЬЗОВАТЕЛЯ\Documents\My Games\ ИМЯ ПОЛЬЗОВАТЕЛЯ может иметь неверные символы. Для исправления создайте новую учетную запись системы на латинице. После можно будет переименовать, имя папки останется правильным.

Создание системной учетной записи: инструкция от Microsoft / Windows 10 / Windows 11

 

🟡После запуска игры и загрузки сохранения, зайдите в Главное меню - Настройки модов. Игра зависнет на минуту, обязательно дождитесь когда зависание закончится. После этого Настройки модов больше не будут зависать.

 

🟢В этой сборке можно включать режим выживания, но не рекомендуется. В качестве альтернативы лучше включить Advanced Needs 76 в МСМ меню
Можно использовать и режим выживания и AN76 одновременно, но потребности удвоятся.

 

🟢В этой сборке другая система здоровья и лечения. Управляется модом Horizon. Стимуляторы, еда, врачи работают по другому совсем не так как вы привыкли. Описание системы>>>

 

🟢 На экране игры добавлены различные виджеты которые вы можете убрать или ставить только нужные. Некоторые из них требуются для режима выживания.

Как убрать виджеты с экрана>>>

 

🟢Организовать бордель в поселении:

Теперь в сборке бордели добавляются через моды RSE II Brothels. Все элементы для строительства собраны в одно меню для строительства RSE II Brothels

1. Сначала установите сейф борделя. В него будет скапливаться доход с проституток.

2. Установите диван для Мадам. Назначьте на него поселенку. Через ее диалоги будет управляться весь бордель. Также поселенка будет работать как врач поселения.

3. Создайте в Хим. Лаборатории кольца проституток и раздайте их поселенцам, которых хотите задействовать в качестве проституток.

4. Постройте маяк для привлечения клиентов и включите его. Бордель заработает и клиенты начнут генерироваться.

5. (Опционально) Постройке коврики проституток, и назначьте на них проституток, чтобы проститутки не разбегались по поселению.


🟢Если ваше компьютер не тянет сборку, можно отключить во WryeBash моды:

Спойлер

 

SavrenXHD.esm
SexFallTexturePack.esp
SexFallTexturePack1.esp
SexFallTexturePack2.esp
SexFallTexturePack3.esp
SexFallTexturePack4.esp
SexFallTexturePack5.esp
SexFallTexturePack6.esp
SexFallTexturePack7.esp

Или же удалить их из папки Data вместе с одноименными файлами - Main.ba2 и - Textures.ba2 и в приложении АМЛ обновить список загрузки

 

 

🟢Если вам не нравятся ловушки Deviously Cursed Wasteland (случайным образом надевают на вас БДСМ предметы)

Спойлер

В МСМ

 

Fallout 4 Screenshot 2023.06.10 - 12.06.09.43.png

 

Либо можно управлять ими консольными командами (но рекомендуем МСМ):

set dcw_cursedlootchance to 0-100 - шанс на ловушку с DD, которое  заблокируется на вас
set dcw_keydropchance to 0-100 - шанс найти случайные ключи
set dcw_keylosechance to 0-100 - шанс потерять ключи, когда сработала ловушка
set dcw_restraintsdropchance to 0-100 - шанс найти случайные DD без их экипировки на вас

set dcw_slavecollardropchance to 0-100 - шанс на ловушку с рабским ошейником который бьет током если на вас есть одежда
set dcw_slavecollarkeydropchance to 0-100 - шанс найти ключ от рабского ошейника

set dcw_jackquestchance to 0-100 - шанс активировать квест Джека при открытии контейнера
set dcw_jackquestchancesleep to 0-100 - шанс активировать квест Джека во время сна/ожидания

 

🟢Если у вас пропал пипбой и не отображается при открытии или вместо него голая рука, нажмите клавишу Ё и введите команду:

player.equipitem 21b3b

 

🟢Проблемы с Адой и Механистом.

1. До прохождения логова механиста нельзя читерить при строительстве роботов.

2. Ада должна быть единственным спутником в 1 слоте в меню управления компаньонами Лиги. Все остальные должны быть уволены. Чтобы Ада оказалась в 1 слоте надо уволить вообще всех и погулять пару дней одному, а после принять ее в команду.

3. Если робот с реактивным двигателем делает вид что ходит ногами. Надо поставить ему ноги, дать походить, и снова поставить двигатель.

4. При прохождении логова механиста отключить все секс подкаты, проституцию и прочие моды которые могут инициировать секс сцены.

 

Если в окружающем мире или в других локациях пропадают или мигают текстуры, нажмите клавишу Ё и введите команду:

tpc

Не забудьте ввести эту команду снова чтобы в консоли появилось сообщение Pre-culling now enabled когда уйдете из ячейки или локации со сломанными текстурами. Выключение этой командой прекомбинированных текстур понижает производительность в игре.

 

 


Минимальные системные требования для сборки:
AMD Ryzen 5 5600 или Intel Core i5 (процессоры с 6 ядрами) 
Память DDR4 16Гб (не меньше)
Видеокарта NVidia GTX 1050 Ti или AMD Radeon RX 580 с 4 ГБ видеопамяти
SSD со свободным местом не менее 150 Гб 
Операционная система Windows 10 (Windows 7 не подойдет)
DirectX 11, VisualC++ 2022


Рекомендуемые:
AMD Ryzen 7 любой модели или Intel Core i7 (процессоры с 8 ядрами) 
Память DDR4 или DDR5 - 32Гб
Видеокарта NVidia 1660 Ti (SUPER) или AMD Radeon RX любая с 6 ГБ видеопамяти и выше
NVME со свободным местом не менее 150 Гб
Операционная система Windows 10 (Windows 7 не подойдет)
DirectX 11, VisualC++ 2022


Быстрый фикс сборки 9.0
Удаляет НОРКМ (может блокировать некоторые квесты поселенцев)
Добавляет душевые BYOP с поддержкой смывания спермы.
Обновляет AN76

Обновляет HighFPSPhysicsFix
Добавляет опцию в АМЛ, для возвращения Силачу, Хенкоку и Макриди мужского пола. X6-88 извините не верну. Он останется женского пола, так как ASIA не поддерживает мужских НПС

Патчи НПС, измененных сборкой, под горизонт.

Исправлено мерцание в Галерее Пикмана.

Исправлены врачи.

Обновление надо устанавливать через приложение AML как обычную сборку, только выбрать файл обновления.

Sexfall-9Fix.7z

 


Фикс режима выживания.

Только для тех, кто играет в режиме выживания.

Распаковать в папку Data.

HCManagerScriptFix.7z

 



 

  • Лайк (+1) 7
  • Спасибо (+1) 4
  • Не понравилось (-1) 1

Поделиться сообщением


Ссылка на сообщение

Насчет Горизонта. многим может сначала показаться непривычным этот мод, и даже не понравиться, как и мне сначала. Спустя буквально через два-три дня я даже не представляю игры без горизонта.


Пропал Пип-бой, Что делать?

Нажмите кнопку G и в колесе выберите Лечение - Голографический переключатель Пип-боя.

Если у вас на G открывается меню Liga of Companions - смените в MCM Liga of Companions скриптовую клавишу, например на Z (Как у меня).


Пропало лицо у Ады после установки модулей. Что делать7

Через кнут управления активируйте форму робота, а потом форму человека. все номализуется.


Значения виджетов на экране:

Слева (сверху вниз) - Виджеты активных эффектоа, Виджет Living In Pain (Можно не обращать внимания), Виджеты выживания(Не работают с AN76, только для режима выживания), Виджет волтбой(волтгерл) показывает степень повреджения конечностей.

Справа (свеху вниз) - Виджеты компаньонов, виджеты счетчиков патронов/гранат/мин.

Сверху различные счетчики инвентаря (крышки, вес, адреналиновые инжекторы, ремонтные наборы и многое другое) и игровое время


Попытка предотвратить вылеты, если у вас вот так

Спойлер

111.jpg

Причина: у вас отсутствуют ba2-файлы к этим esl-файлам, что значит, что у вас неправильный репак. 

Распакуйте архив в Data

DataСС.7z


Обсуждение сторонних модов продолжаем в этой теме.

Тема багов сборки здесь


У кого проблемы с шрифтами, попробуйте поменять шрифт в МСМ FallUI - Comfirm Boxes на значение Arial

 

Спойлер

Fallout4 2023-11-21 16-19-40-99.jpg

 

  • Лайк (+1) 6
  • Спасибо (+1) 6
  • Так себе (0) 2
  • Не понравилось (-1) 5

Поделиться сообщением


Ссылка на сообщение

@zych01  я тут силовую броню свою запер, а разблокировать не получается, хотя раньше все работало нормально. Это как-то можно исправить? Что за мод это делает?

Поделиться сообщением


Ссылка на сообщение
1 hour ago, Plite said:

@zych01  я тут силовую броню свою запер, а разблокировать не получается, хотя раньше все работало нормально. Это как-то можно исправить? Что за мод это делает?

Ну видимо Locksmith.

https://www.nexusmods.com/fallout4/mods/12454

ничего другое такого вроде сделать не может.

Поделиться сообщением


Ссылка на сообщение
2 часа назад, zych01 сказал:

Ну видимо Locksmith

Он только двери и контейнеры закрывает. Тут или Горизонт, или еще какая-то херень... найти где вырубается не получается...

Изменено пользователем Plite

Поделиться сообщением


Ссылка на сообщение

Можно, безболезненно, поменять музыку и видео главного меню?

Поделиться сообщением


Ссылка на сообщение
On 3/7/2025 at 5:07 AM, Plite said:

Он только двери и контейнеры закрывает. Тут или Горизонт, или еще какая-то херень... найти где вырубается не получается...

Ну тогда не знаю, чего то поиск по реддиту тоже ответов не дал. Да и проверить не могу, все сборки снес, те редкие моменты когда есть время поиграть, играю в Лондон.

Поделиться сообщением


Ссылка на сообщение
21 hours ago, dvHK46 said:

Можно, безболезненно, поменять музыку и видео главного меню?

В папку Data\Video видео для главного меню закидывать. В папку Data\music\special музыку. В реплейсерах для главных меню путь указывают. Проблем вообще не должно быть.

  • Спасибо (+1) 1

Поделиться сообщением


Ссылка на сообщение

Беда, у меня нет в меню мастерской экстрактора морской воды, из-за этого не могу производить соль. В горизонте многое на соли завязано, а тут такая лажа.

Поделиться сообщением


Ссылка на сообщение

Кто может помочь настроить работу беременности у НПС от ГГ? Несмотря на то, что все настройки были выполнены верно, они так и не работают должным образом.Заранее спасибо.

Изменено пользователем monstr

Поделиться сообщением


Ссылка на сообщение

Ребят, может есть список модов, которые мешают репликам Айви? Спросил на ловерсе, там молчат. В ядер-мир заходил только ради того, как она бесилась на Красного Глаза и чморила Кольтера на арене. А теперь это всё пропало.

Поделиться сообщением


Ссылка на сообщение

По поводу экстракторов морской воды, автор горизонта написал, что их не будет без дополнения «Улучшенные поселения». Что это за дополнение никакой ссылки не оставил и станет ли оно в сборку?

Поделиться сообщением


Ссылка на сообщение

zych01 как думаешь, можно обновить горизонт до 1.9.4 или полетит всё к чертям?

Поделиться сообщением


Ссылка на сообщение
3 hours ago, dvHK46 said:

По поводу экстракторов морской воды, автор горизонта написал, что их не будет без дополнения «Улучшенные поселения». Что это за дополнение никакой ссылки не оставил и станет ли оно в сборку?

Он в архиве с Горизонтом же, в опциональных esp. Z_Architect_EnhancedSettlements.esp и Z_Architect_EnhancedSettlements_DLC.esp.

 

3 hours ago, dvHK46 said:

zych01 как думаешь, можно обновить горизонт до 1.9.4 или полетит всё к чертям?

Не знаю, но он там много чего поменял.

Поделиться сообщением


Ссылка на сообщение
7 часов назад, zych01 сказал:

Он в архиве с Горизонтом же, в опциональных esp. Z_Architect_EnhancedSettlements.esp и Z_Architect_EnhancedSettlements_DLC.esp.

Может просто 2 эспешника закинуть, выше скрапа?

Изменено пользователем dvHK46

Поделиться сообщением


Ссылка на сообщение

Ребят, подскажите пожалуйста, кучу времени потратил, так и не понял, как вернуть автоматическое появление журналов, пупсов и легендарок при поднятии. Очень нравится мне это дело, к сожалению так и не врубился,как это сделать.

Поделиться сообщением


Ссылка на сообщение
15 hours ago, dvHK46 said:

Может просто 2 эспешника закинуть, выше скрапа?

Любой мод который в сборку добавляешь по идее выше Scrap Everything должен быть.

  • Спасибо (+1) 1

Поделиться сообщением


Ссылка на сообщение
В 08.03.2025 в 15:46, zych01 сказал:

все сборки снес

Зачем? Надоели или место для тестов нужно?

 

В 05.03.2025 в 12:48, zych01 сказал:

но я не нашел в его в сети. Хотя то как он сделан сразу указывает на Baichi как его там, который автор Vtaw патчей на Нексусе.

Может это локальная подгонка к общей переделке неписей, подвыдернутая из разных модов... 

Поделиться сообщением


Ссылка на сообщение
22 hours ago, Plite said:

Зачем? Надоели или место для тестов нужно?

Да, место мало, максимум две сборки на Fallout мог держать на своем стареньком Самсунге. И одну сборку для Скайрима. Плюс к этому еще чтобы в Лондон поиграть нужна ENG версию игры, на Стиме я ENG версию забекапить забыл, поэтому пришлось Стим версию удалить и поставить GOG версию игры.

 

22 hours ago, Plite said:

Может это локальная подгонка к общей переделке неписей, подвыдернутая из разных модов... 

Судя по всему нет. Мне кажется это какая то патреон версия мода которой нету в публичном доступе. У Отшельника такие моды иногда появляются, к примеру в 10й сборке какая снайперская винтовка была с патреона.

Поделиться сообщением


Ссылка на сообщение

Ребят, можно как-нибудь автоматически поставить определенные секс анимации, которые будут проигрываться в секс модах? Может мод какой есть? Например как с голодиском DD, где можно выбрать какие ограничители будут использоваться в сценах.

Поделиться сообщением


Ссылка на сообщение
В 04.03.2025 в 13:06, zych01 сказал:

те же говеннные новые уровневые списки которые мешают работе Gender Ratios

А это вообще можно в патчах Baichi23 как-то исправить? В смысле безболезненно удалить изменение гендерного соотношения? 

Поделиться сообщением


Ссылка на сообщение
1 hour ago, Plite said:

А это вообще можно в патчах Baichi23 как-то исправить? В смысле безболезненно удалить изменение гендерного соотношения? 

Ну если удалить из них оружейные уровневые списки, типа рейдер автоматчик, рейдер снайпер итд. Чтобы остались только измененные модом ванильные уровневые списки. Ну или если нужно чтобы были враги только одного пола, в этих списках удалить противоположный пол. Они там идут вроде как Raider_F и Raider_M, так же у других фракции. В общем разобраться не долго. Но мне кажется проще просто не ставить эти патчи и все.

  • Спасибо (+1) 1

Поделиться сообщением


Ссылка на сообщение
16 часов назад, zych01 сказал:

Но мне кажется проще просто не ставить эти патчи и все.

Согласен, но хочется переодеть стрельчих с рейдершами в vtaw, но чтобы мужиков среди них было больше. Для всяких квестов с ЖГГ мужики-злодеи важнее (если не уподобляться создателям Матрицы, конечно). В списках не разобрался... Можно заставить Gender Ratios работать с этими патчами, или это гиблый номер? Я обратил внимание, что эти патчи налету заменяют соотношение, а Gender Ratios ждет обновления и обламывается...

Поделиться сообщением


Ссылка на сообщение

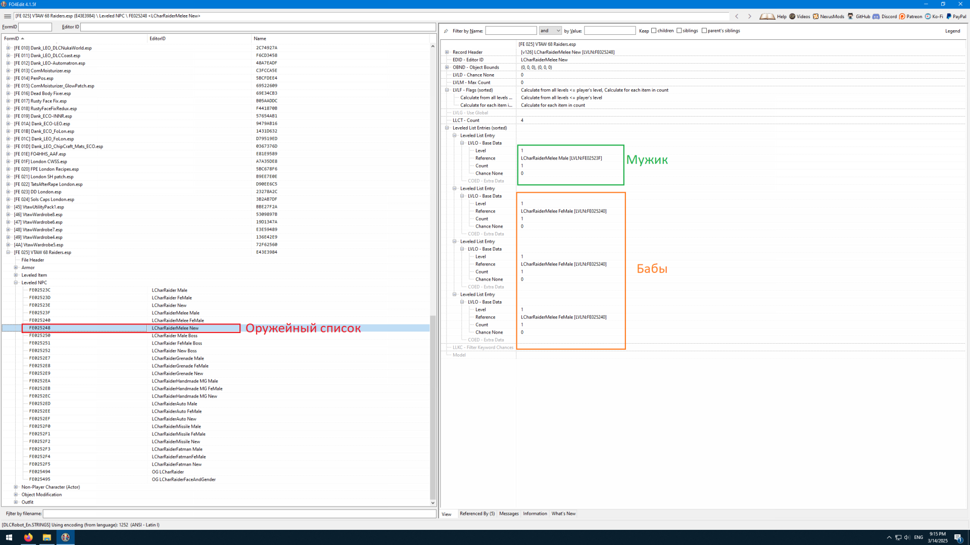
@Plite Вот тут вот вырезать надо. Для примера один из оружейных списков.

Spoiler

VtawPatches.thumb.png.476d0c74647aeddd8a0a2897b5649acc.png

 

Оружейный список Melee - ближний бой, в нем один мужик и три бабы. И они именно в таком соотношение у будут появляться в игре, как бы там Gender Ratios не тужился. ОтшельникЪ пытался в 10ке привести их в соотношение 1:1, но это не помогло. Потому что Gender Ratios регулирует количество мужиков и баб через ванильные 

списки LCharRaiderFaceAndGender, LCharRaiderMale и LCharRaiderFemale. LCharRaiderFaceAndGender это морды для списков.

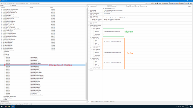
Spoiler

479993677_Screenshot(1091).thumb.png.4648547599c634e59b92ca589a4aa0c2.png

А Baichi сделал так что его оружейные списки берут морды из своих собственных списков, то что на первом скрине: LCharRaiderMelee FeMale и LCharRaiderMelee Male в случае с списком Melee. Ситуация в общем такая что надо делать полноценный патч между Gender Ratios и Vtaw патчами. Или NPC Overhaul FO4, который от Baichi. Точно также как сделал автор Better Settlers.

Я пытался сделать так же как автор Better Settlers вписав новые уровневые списки в квест Gender Ratios, это не помогло. Потом пытался переписать скрипт добавив уже туда в слайдеры уровневые списки из Vtaw патчей. Тоже не помогло. Во первых если добавить Editor ID от Baichi, то у папируса проблема, он не читает их. Посмотри он там использовал пробел, вместо того чтобы сделать слитно и хотя поставить нижние подчеркивание. Но ладно, это поправимо, я переделал в esp Editor ID в слитный вариант и попробовал снова. Не получилось, если добавить в

существующие коды типа:

    ElseIf id == "fSliderRaiders:Sliders"
      UpdateSingleList(GenderRatios_Global_SliderRaiders, LCharRaiderFaceAndGender, LCharRaiderFemale, LCharRaiderMale)

или в:

UpdateSingleList(GenderRatios_Global_SliderRaiders, LCharRaiderFaceAndGender, LCharRaiderFemale, LCharRaiderMale)

 

еще один уровневые список (они в скобках), то у папиросы снова проблема. CK пишет что не может скомпилировать нифига потому что вышел за установленный лимит знаков.

В общем я бросил эту затею, там надо полноценно делать новый esp, написать новый скрипт по образцу Gender Ratios, но уже только для уровневых списков из Vtaw патчей, и потом еще сделать json файл для MCM конфига. А для дурацского мода который еще и по производительности бьет, уже слишком жирно.

Лучше посмотри на Нексусе, может Baichi сделал ini версию своего мода для RobCo патчера. Он планировал вроде как.

 

 

 

 

  • Спасибо (+1) 1

Поделиться сообщением


Ссылка на сообщение

@zych01 , понятно - лучше забить... На Нексусе ничего нового не нашел, похоже он тоже предпочел забить...

Поделиться сообщением


Ссылка на сообщение
В 05.03.2025 в 14:56, zych01 сказал:

У Отшельника тут лица в 1К, а тело в 8К

Кстати, покопался я в скинах всяких и походу реплейсер 8К единственный приемлемый, даже подогнать к реплейсерам голов оказалось не проблема. Все остальные сделаны под замену ванили со своей головой - цвета либо темнее, либо светлее. И все бы ничего у 8К, но femalebody_s.dds оттуда дает телам эдакий пластиковый блеск, а если я заменяю femalebody_s.dds, чтобы сделать кожу шелковистой - пропадает эффект намокания тела (голова, руки и ступни "намокают", тело - нет)... там какой-то слой в DDS'е должен быть (хотя я всегда верил, что слоев там нет) или от смой структуры картинки (цвет, заполненность, зернистость и пр.) зависит?

Поделиться сообщением


Ссылка на сообщение

Ребят, а что это значит, Первый раз это вижу

Photo7.png

Поделиться сообщением


Ссылка на сообщение

Для публикации сообщений создайте учётную запись или авторизуйтесь

Вы должны быть пользователем, чтобы оставить комментарий

Создать учетную запись

Зарегистрируйте новую учётную запись в нашем сообществе. Это очень просто!

Регистрация нового пользователя

Войти

Уже есть аккаунт? Войти в систему.

Войти

  • Последние посетители   0 пользователей онлайн

    Ни одного зарегистрированного пользователя не просматривает данную страницу

×
×
  • Создать...