Перейти к содержанию
  • Поддержите наш проект на Boosty и получите доступ ко всем премиум сборкам
    Получить доступ к премиум сборкам
    Мы приносим в этот мир счастье и радость, ваша помощь нам жизненно необходима.
Conflict

A.S.I.A. - Sexbots of The Commonwealth [with BoS add-on] Rus

Рекомендуемые сообщения

Подскажите, стоит ли этот мод того, чтобы снова переделывать тело, броню и начинать опять все сначала?

Поделиться сообщением


Ссылка на сообщение

Столкнулся с тем что поубивав асиа ботов и дропнув  получил элементы брони асиа синтов....в меню отображаются как стандартная броня одеваю и ничего не видно.... почему вообще все в моде кроме тела прозрачное? возможно что из за хуманского тела? (не активировал квесты мода)

Поделиться сообщением


Ссылка на сообщение

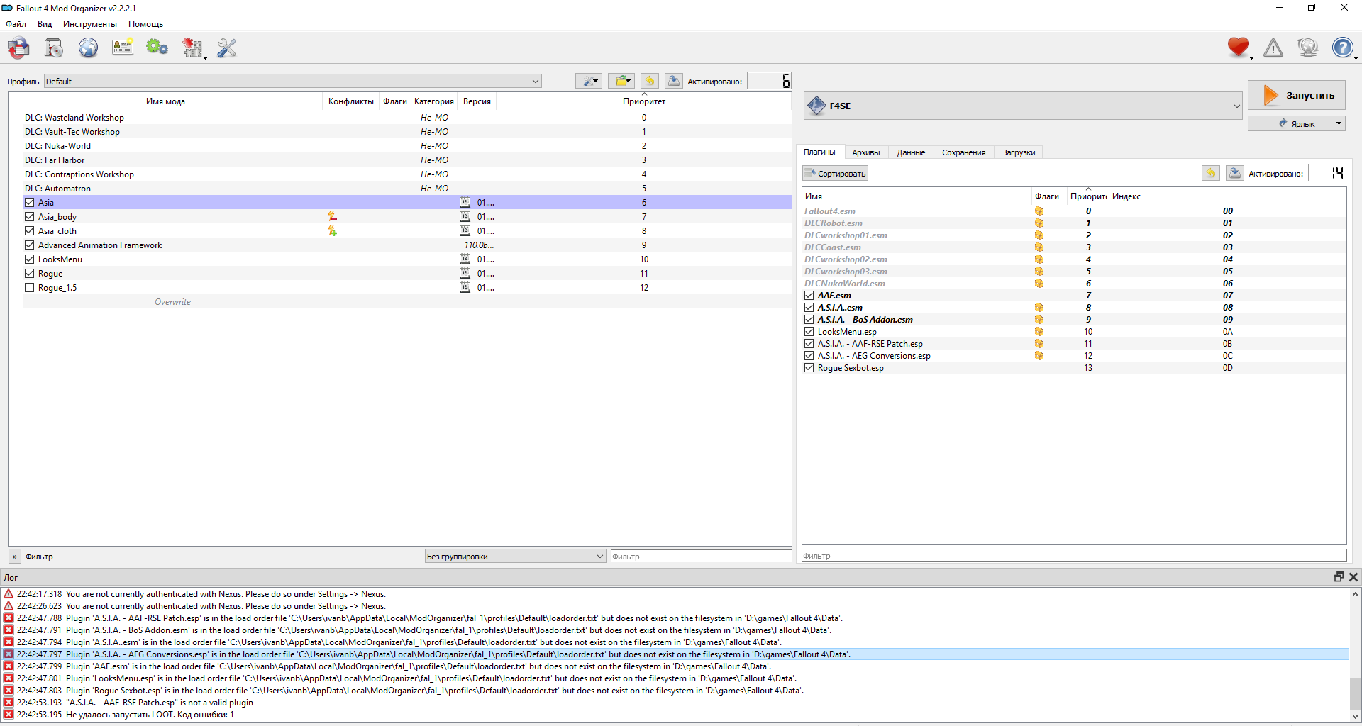
Скачал минимум модов для работы этого, и запустил fallout(с f4se) через MO. То вылетает и пишутся ошибки.

 

Снимок экрана (117).png

Поделиться сообщением


Ссылка на сообщение

интересует как быть с залутаными синтами A.S.I.A. ? если не выбрал расу синта то попытка одеть на "живого" ничего не дает...(((  предметы остаются не видимыми.... и есть ли какая то зависимость от сторонних одежных модов? например форталеза? и хватит ли ресурсов мода вжиться в ролеплей помимо квестовой цепочки?

Поделиться сообщением


Ссылка на сообщение
39 минут назад, dionisiy330 сказал:

есть ли какая то зависимость от сторонних одежных модов? например форталеза? и хватит ли ресурсов мода вжиться в ролеплей помимо квестовой цепочки

На сборке Торна идет нормально, так, что вроде зависимости нет. Для отыгрыша за синта ресурсов мода хватает. Если с синта четвертого поколения снять  всю броню, то можно будет переодеть персонажа по своему усмотрению.

Поделиться сообщением


Ссылка на сообщение

Возникла проблемка, после прохождения ВСЕХ этапов, случайно активировал взломанный терминал БС и теперь не могу избавиться от механических руки и ноги. Как быть?

Поделиться сообщением


Ссылка на сообщение

Где терминал бс найти? Вроде возле бункера посмотрел.
все нашел, извините за беспокойство, забыл аддон включить.

Изменено пользователем Yell
моя глупость

Поделиться сообщением


Ссылка на сообщение

кто нибудь знает мод изменяющий тела роботов фермы грейгарден на синтов из мода A.S.I.A ??? помогите найти не могу вспомнить название

Поделиться сообщением


Ссылка на сообщение

Со сборкой SEXFall 6.4 + DD от 18.07.2020 совместим?

У меня при установке всё нормально, при сохранении и перезаходе вылет.

Нашёл проблему в другом моде, вылетать перестало.

Изменено пользователем tombblade
нашёл проблему не в этом моде

Поделиться сообщением


Ссылка на сообщение

С чем может быть связана такая проблема - при превращении персонажа в синта, грудь просто вываливается за пределы костюма?

Поделиться сообщением


Ссылка на сообщение
16 часов назад, serafim5073 сказал:

С чем может быть связана такая проблема - при превращении персонажа в синта, грудь просто вываливается за пределы костюма?

Та же ерунда. частично удалось это исправить в редакторе персонажа. В разделе "тело" надо сделать максимально худое тело.

А вообще, все спокойно настраивается через BodySlide.

Изменено пользователем Kein

Поделиться сообщением


Ссылка на сообщение

Люди подскажите, вообще не понимаю как мод начать, терминала в криокамере нет, что делать то? 

Поделиться сообщением


Ссылка на сообщение

Эх я не могу найти терминал в развалинах института, всё здание пробегал ни одного терминала 

 

Поделиться сообщением


Ссылка на сообщение

Нашел второй терминал. Который нужен на Lvl 10. Вижу, много кто его не может найти. Заходите в здание Развалины Института. Идете в левое крыло на ПЕРВОМ этаже

 

55376635_Fallout42022-11-0818-20-12.thumb.png.a2641cca44d98b89b80d1ea7f50b99a7.png

  • Лайк (+1) 1
  • Спасибо (+1) 3

Поделиться сообщением


Ссылка на сообщение

Следующий терминал находится СНАРУЖИ. Нужно залезть в дыру в здании у правого крыла. Вот она, получается, на уровне второго этажа. 1764457266_Fallout42022-11-0818-09-02.thumb.png.8a1785575bb4eb628302db6d61868a37.png

 

  • Лайк (+1) 2
  • Спасибо (+1) 1

Поделиться сообщением


Ссылка на сообщение

Есть кто за братсво проходил, не могу понять что делать

Поделиться сообщением


Ссылка на сообщение

А у меня вопрос по поводу пустого офисного здания. Насколько большую территорию надо зачистить? Грохнула все живое в округе, мастерская все пишет, что надо поубивать врагов. Прогуляться до завода и до Сайлема и там всех замочить?

Поделиться сообщением


Ссылка на сообщение

@Paphnute  дружище СПАСИБО тебе ОГРОМЕННОЕ, я уже собирался всё содружество на уши ставить в поисках терминала 👍

Поделиться сообщением


Ссылка на сообщение
В 15.04.2024 в 17:29, chypakabra сказал:

@Paphnute  дружище СПАСИБО тебе ОГРОМЕННОЕ, я уже собирался всё содружество на уши ставить в поисках терминала 👍

Да всегда пожалуйста)
Никогда не понимал, зачем мучать людей этими сраными безмаркерными квестами)

Поделиться сообщением


Ссылка на сообщение

как запустить внедрение вредоносной програмы  от братства стали? где, как, когда,  при каких условиях (уровень должен быть каким (больше, меньше))?

 

Поделиться сообщением


Ссылка на сообщение

Чёрт его знает ,что я делаю не так,но я пропытался  накатить мод на "Sexfall 10 Большая сборка лучших обычных и секс модов для Fallout 4 10"   и в терминале появилось сообщени енужное, но после его прочтения не происхрлмт  НИЧЕГО . Может кто подсказать в ём может быть промах и как его вправить ? Если можно поэтапно.

Поделиться сообщением


Ссылка на сообщение

я вообще не понимаю как играть в этот мод, хоть убейте. Вот я играю с аддоном там где братство внедряет вирус к жгг. И вот сказано в описаниях, что макриди, оденет ошейник на жгг и у жгг изминится геймплей она станет как порабощенные секс боты. Но ни чего этого не происходит. Хотя с макриди бегаем. Прибежал к паладину дансу к полицейскому участку - они открыли огонь. И ни как и ни чего, как будьто просто враждебная фракция. 

Поделиться сообщением


Ссылка на сообщение
В 13.06.2025 в 15:14, sly188 сказал:

я вообще не понимаю как играть в этот мод, хоть убейте. Вот я играю с аддоном там где братство внедряет вирус к жгг. И вот сказано в описаниях, что макриди, оденет ошейник на жгг и у жгг изминится геймплей она станет как порабощенные секс боты. Но ни чего этого не происходит. Хотя с макриди бегаем. Прибежал к паладину дансу к полицейскому участку - они открыли огонь. И ни как и ни чего, как будьто просто враждебная фракция. 

Пардон за долгий ответ. Чтобы он надел ошейник, нужен другой, зависимый мод Rogue Sexbot. Ну и, персонаж должен быть расы секс-бота из мода A.S.I.A. Для этого надо воспользоваться особым терминалом в Убежище 111. Об этом есть в описании.

Поделиться сообщением


Ссылка на сообщение
В 29.08.2024 в 20:37, WhiteAsh сказал:

Чёрт его знает ,что я делаю не так,но я пропытался  накатить мод на "Sexfall 10 Большая сборка лучших обычных и секс модов для Fallout 4 10"   и в терминале появилось сообщени енужное, но после его прочтения не происхрлмт  НИЧЕГО . Может кто подсказать в ём может быть промах и как его вправить ? Если можно поэтапно.

Это какой то баг. Тут только как то технически разбирать. Вообще, после прочтения по персонажу должна жахнуть молния и, ваша ЖГГ изменит расу. Возможно, в каком то моменте был нарушен процесс установки.

Поделиться сообщением


Ссылка на сообщение

Для публикации сообщений создайте учётную запись или авторизуйтесь

Вы должны быть пользователем, чтобы оставить комментарий

Создать учетную запись

Зарегистрируйте новую учётную запись в нашем сообществе. Это очень просто!

Регистрация нового пользователя

Войти

Уже есть аккаунт? Войти в систему.

Войти

  • Последние посетители   0 пользователей онлайн

    Ни одного зарегистрированного пользователя не просматривает данную страницу

×
×
  • Создать...